一、行业背景
随着物流快递业的不断进步和竞争格局的不断变化,目前,快递行业对呼叫中心的需要正处于如下的状态:外资巨头进入国内市场便携此利器,服务水平与国外保持一致,正大幅抢占市场;中资大型快递随着不断壮大,开始注重服务,这部分已经做大的快递公司如送、顺丰已经建立的呼叫中心,统一下单,效率和客户保有率非常高;众多中资民营快递,特别是以加盟方式为主的快递公司,由于投资主体是各个加盟点的创业人群。一方面部分公司还没有意识到服务对快递公司生存至关重要的作用,仍然木然于问题缠身客户普遍抱怨的状态,另一部分深受其苦的公司,面对高昂的呼叫中心建设费用只能暂且忍耐,举步不前,还有一部分痛下决心上马普通呼叫中心的企业,发现呼叫中心与其业务流程无法紧密结合,效果大打折扣。
据调查的情况分析,一个接近终端的快递公司分点,每天的接单量在600票以上的时候,对呼叫中心的需求会大幅增加,而此时应用匹配的呼叫中心及业务信息系统也能够让其业务得到成倍的增长。
因此成本高昂、与行业特征关联不足是中小民营快递公司对呼叫中心系统渴望又无奈的主要原因。
二、物流快递业务流程

物流快递行业应用场景
解决方案

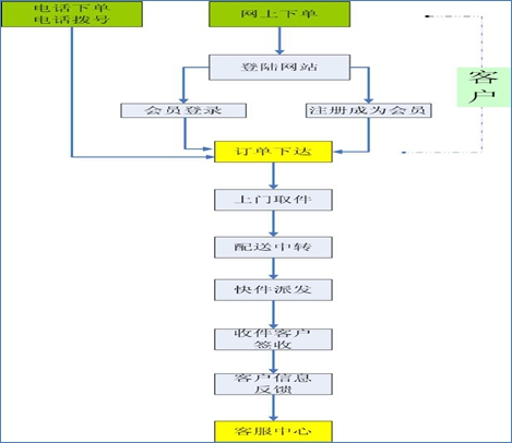
物流快递行业呼叫中心业务流程图
广通云呼叫中心典型功能应用
1、客户资料管理
客户资料数据库,让您的客户资料动态更新,不用再担心公司无法知道客户情况;业务员离职,立即搜寻此业务员名下客户,马上通知客户人员变动情况,减少客户流失。

2、外勤人员安排
外勤短信通知。客户电话下单,货品规格重量记入数据库,下单完毕,客服人员选择片区取件员,轻轻一点,客户资料及货物资料全部发送至取件员手机,不会遗忘,不再混淆。

3、来电弹屏
客户来电,根据号码,客户资料自动弹出,客服人员第一时间报出客户姓名,并对客户情况马上录入数据库,动态更新。让客户体会到独特温暖的服务。

广通云呼叫中心物流快递行业应用价值
1、 下订单环节
全国统一的400接入电话,号码易记提升品牌价值;
人性化的语音导航功能,提高下单效率和降低人力成本;
来电弹屏功能,自动识别客户信息,让客户感觉亲切;
详细的客户信息库,让下单变得简单快捷;
老客户通过语音引导自动下单。
2、 业务进程跟踪
提高企业内部管理效率,降低管理成本;
客户可通过电话输入订单号,随时随地查询快件行踪;
快件在流通环节与各阶段负责人进行有机结合,容易确定责任归属;
收件人签收快件后,系统便可短信告知寄件人快件已送达,让客户放心。
3、 售后环节
服务满意度调查,提升服务质量;
客服电话全程录音可以规避问题纠纷、明辨责任和服务考核;
主动进行客户关怀及满意度调查,提高服务质量,提升老客户的忠诚度。
24*7小时全程服务,保证服务的连续性;
4、 管理统计
系统帮助公司管理上千万的客户与众多的客服团队;
详尽的工作进度管控、标准的业务流程与全面的统计报表使管理轻松快捷;
强大的权限自定义功能,让不同的岗位拥有不同的管理权限。
提供各类灵活的自定义统计报表,为企业决策提供权威有效的数据。
企业名片:北京华铁广通电信技术公司(http://www.sinotele.com.cn/)是一家致力于推动中国中小企业融合通信信息化发展的创新型科技公司,拥有全国规模最大、运营时间最长、在网用户最多的“广通云”企业通信信息化智能运营服务平台,是呼叫中心托管云运营模式的缔造者,云计算运营服务的领航者。公司自2005年成立以来,已成功的为数万家企业提供了包括企业通信服务、企业客服中心、企业联络中心、客户信息管理中心等高品质的信息化产品解决方案,并以覆盖全国的“广通云”智能通信云运营服务平台为依托,秉承和推动其“OURS”运营理念和运营服务标准,为上百个行业,千余子行业的数万家企业提供着基于云架构的通信信息化产品和综合运营服务。